This website requires JavaScript.
Explore
Help
Sign In
Daniel
/
Plugin_SN_Basis
Watch
1
Star
0
Fork
0
You've already forked Plugin_SN_Basis
forked from
AG_QGIS/Plugin_SN_Basis
Code
Pull Requests
Activity
Files
0ec24029d847cbfda570dda47a0f6a56c7bc30c6
Plugin_SN_Basis
/
assets
/
UML_Struktur.png
daniel
1881af93f8
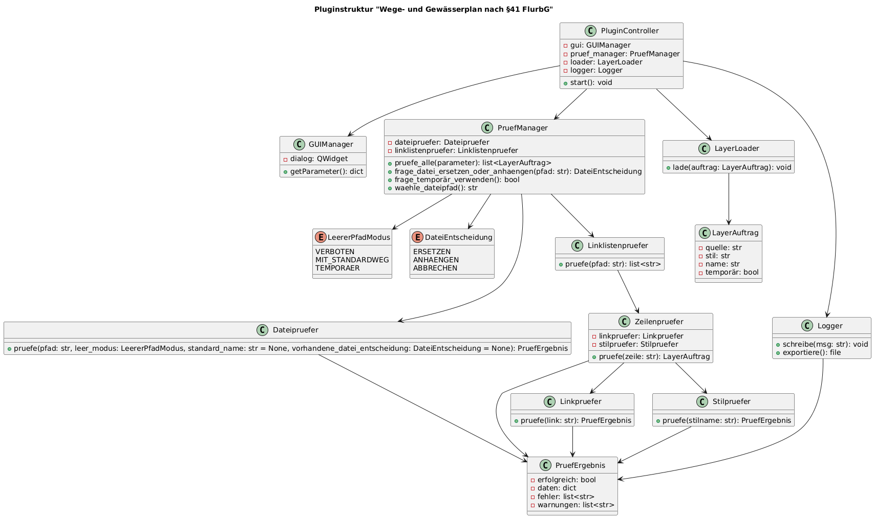
PruefManager und Daten aus P41 übertragen
2025-12-02 20:55:51 +01:00
138 KiB
1707x1013px
Raw
History
View Git Blame
Copy Permalink