This website requires JavaScript.
Explore
Help
Sign In
AG_QGIS
/
Plugin_SN_Basis
Watch
3
Star
0
Fork
2
You've already forked Plugin_SN_Basis
Code
Issues
2
Pull Requests
Actions
Projects
Releases
Wiki
Activity
Files
fa04fc80e38ffcef4df794bde879acf4f2ca02cf
Plugin_SN_Basis
/
assets
/
UML_Struktur.png
daniel
1881af93f8
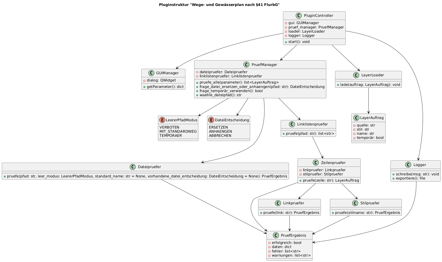
PruefManager und Daten aus P41 übertragen
2025-12-02 20:55:51 +01:00
138 KiB
1707x1013px
Raw
History
Reference in New Issue
View Git Blame
Copy Permalink