Logo
Explore Help
Sign In
AG_QGIS/Plugin_SN_Basis
3
0
Fork 2
You've already forked Plugin_SN_Basis
Code Issues 2 Pull Requests Actions Projects Releases Wiki Activity
Files
oldstable
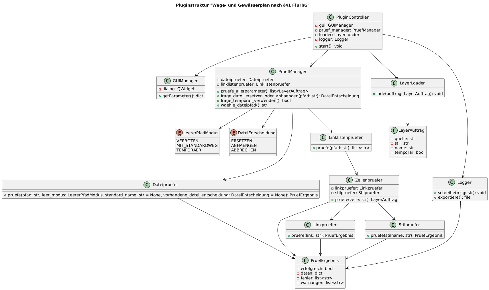
Plugin_SN_Basis/assets/UML_Struktur.png
daniel 1881af93f8 PruefManager und Daten aus P41 übertragen
2025-12-02 20:55:51 +01:00

138 KiB
1707x1013px
Raw Permalink History

/AG_QGIS/Plugin_SN_Basis/raw/branch/oldstable/assets/UML_Struktur.png
Reference in New Issue View Git Blame Copy Permalink
Powered by Gitea Version: 1.25.5 Page: 26ms Template: 2ms
English
Bahasa Indonesia Deutsch English Español Français Gaeilge Italiano Latviešu Magyar nyelv Nederlands Polski Português de Portugal Português do Brasil Suomi Svenska Türkçe Čeština Ελληνικά Български Русский Українська فارسی മലയാളം 日本語 简体中文 繁體中文(台灣) 繁體中文(香港) 한국어
Licenses API